Home Download Pricing Tools Forum Contact&Assistance&Licenses


Premiership & Divs 1,2,3,4,5

Serie A,B & C

La Liga (Premera & Segunda)

Le Championnat & Division 2

Bundesligas 1, 2, 3 & Reg.L.

Liga I, II

Jupiler League

Ethniki Katigoria

KPN Eredivisie

Ligi 1



and more 40 European, Asian and South American leagues.

CGM on Facebook!



Powerful tools for experienced players.

1x2.expert

Advanced Football Analytics & Strategy Builder


CGM on X!

CGM on Youtube!

Pricing

Secure payments by

Pricing Pricing



Terms & Conditions

The UK Forum

The Best Forum on the Net Specialising in Horse Racing and Football.

CGM Software

CGM Discord server!

Subscribe to offers.



Lessons in Logic

Trade Smarter, Not Harder!
Master the art of sports trading with data-driven strategies and powerful custom tools.

Mondobet

Statistics, systems and strategies

Quick tips, "surefire" strategies, and the promise of instant riches are abundant. Yet, anyone serious about long-term success knows the truth: sustainable results come from diligent analysis, robust data, and a deep understanding of the game. This is precisely where CGM steps in.


CGM is not another "100% sure" service, nor does it claim to offer a magical 100% winning strategy.

Instead, it's a sophisticated football statistics software designed for one purpose: to empower you with the powerful tools you need to forge your own winning methodology. Forget relying on fleeting inspiration or the whims of luck; CGM is built for those who understand that hard work and informed decisions are the true keys to success


Please note CGM Software is not prediction software. It will not make decisions for you. Please take into account all information available before making your decision.

90% of the software may be used without any limitation, including routine database updates over the INTERNET.



        













If you think that my software is not good enough in processing the database or if you need the database for your projects, if you have Gold-Plus account, you may download the entire database or only part of it.       






Database download :







What users say:



“I would just like to say a HUGE public thank you to Mihai.  I have been using his software for years now and in all that time I have only ever had a couple of minor issues which has necessitated me contacting him for help and he has always responded quickly and efficiently. Today I had the first real problem and he was on the ball in a flash - dialled in with a remote help session and fixed it accordingly. Nothing is too much trouble for this guy and his after sales service is second to none - I can't speak highly enough about him, or his software.” Mike, England


“It s a fabulous piece of software. It's been a game changer for me and the support is second to none. Thank you.” Craig, England


“If you want Ordinary, go elsewhere.This amazing piece of kit aka software is completely in a class of its own but I can only give it 5+ Stars. Top notch interface, excellent responsive and knowledgeable support by Mihai,  love the very helpful step-by-step explanations!”


“Hi, just getting into this product. Having been in IT for 50 years, I will offer the following:

This is a phenomenal product that you have created” Walter T., United States


“I don't use my Facebook account but logged in to just say a massive thank you. I bought this software less than 2 weeks ago, and would recommend this program to EVERYONE. It works and helps you to narrow down potential selections, yes, you have to do some research yourself but the workload is far less than betting without CGM Software. Thank you so much.” Adrian B., England  



“From a personal point of view I have to say what a wonderful piece of software you have developed, I have spent 2 days on it just looking at the endless possibilities it is capable of, I shall certainly recommend it to everybody I speak to in the future, it's simply amazing”. Chris, England    


“I just wanted to say how fantastic this software is. I have already spend a lot of time using all the features and getting to grips with it all.

I can hands down say this is the most useful tool analyse data, both in the software and exporting to excel.

Fantastic and please keep up the good work.” George, England

     

“I really admire what you have made here! I have been looking for something like this for ages! As a keen football manager player, I can relate to this software very much! It's great work!”  K.N.,  England.


“The software has been steadily growing in last couple of years, and in my opinion, currently it's the best one out there when it comes to betting stats!”. S. Muntenegro

          “I have a computer science degree and worked as a software engineer for a number of years. You have created an amazing piece of software for football” M.B. , England.


             Read more user opinions here.



System requirements





CGM Software is designed to run on Microsoft Windows 11,10,8.1,8,7.

Read here if you don’t have WINDOWS OS


Currently, the minimum specifications for a computer to run CGM tools are:

1. Processor: Intel Pentium 4 or equivalent from AMD.

2. Memory: 1 Gb.

3. Hard Disk: 75 Mb space.

4. Screen resolution: 1280 x 800 but 95% of the screens accept 768 vertical resolutions.

5. Internet connection: Broadband minimum 0.5 Mbps.


        

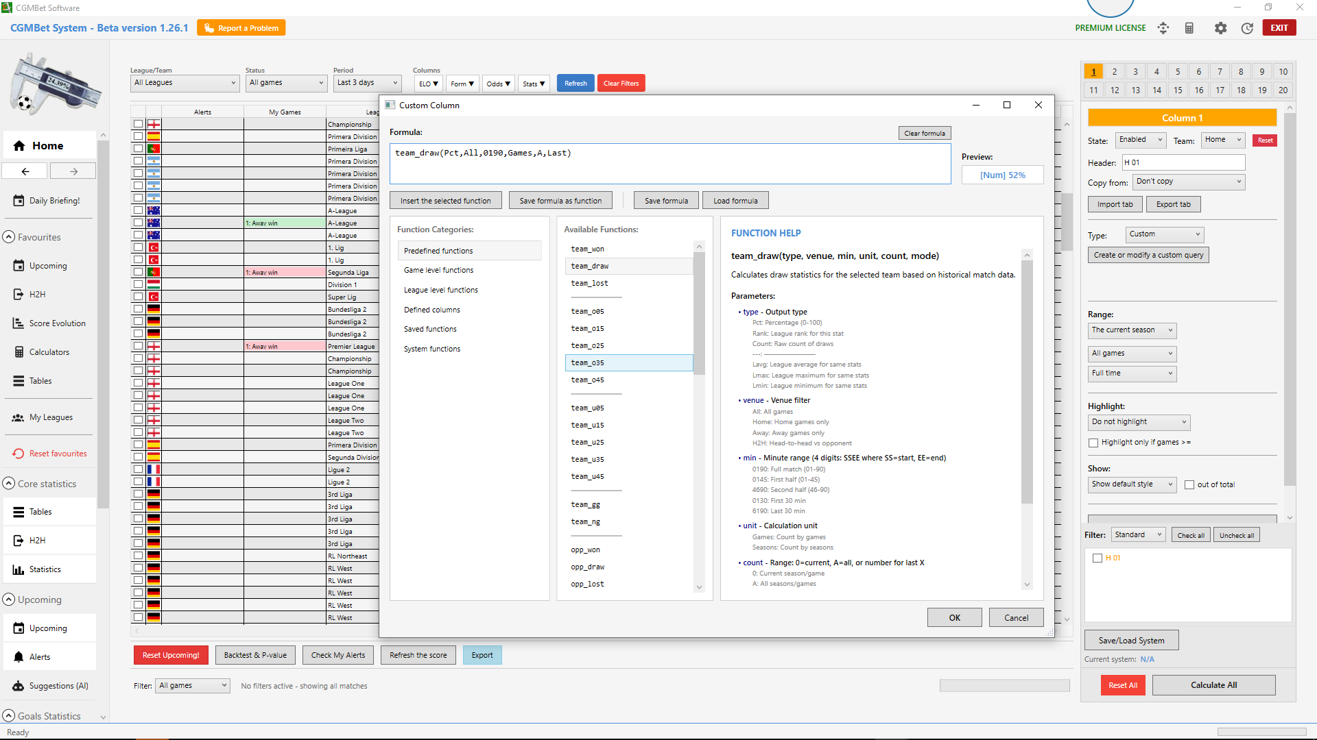
What CGMBet offers:

- a set of dozens of powerful tools for profiling games, creating and testing strategies;

- a daily updated database for 84 leagues, with results, ELO, form, odds, and pre and after-games statistics;

- support on many channels, including a forum, X, Facebook, Discord, and email;

- free new features are added weekly.  

- if CGMBet’s tools are not enough, you can export the entire database to XLS or CSV format;



 


What CGMBet doesn’t offer:

- “100% sure strategies”; CGMBet will never propose strategies.

- advice regarding “the best” strategies, trading plans…etc.  


 


Please be aware:

- CGMBet tools require a good understanding of statistics, patience, and readiness for hard work.

- the database odds are for your orientation only. They are not opening, closing… odds. It is up to you to check with your provider.  

- the software might not be for you!

 


If you are ready to try:

- Go to the Download page to download the free version of the software. It has most of the features for the second leagues only. It is more than enough to see what CGMBet is capable of.   

 



Why CGMBet System is different (and why that's a good thing). Read more.



Check the brand new CGMBet26

Modern! Faster ! AI Ready! Multi language support!